挖掘有趣 Github 的猫。


有事联系:https://t.me/qumaobot
🍭 #数据库工具 #开源项目 #可视化工具

🏵 Ivory - Postgres集群可视化管理

🍥 简介:
Ivory是一款开源软件,专注于简化并可视化Postgres集群的管理与操作。它为Postgres维护人员提供了直观的工具集,以提升数据库集群的运维效率和开发体验。

🎈 【进入项目】

🗣 羊毛撸货线报 | 合作/投稿
🍭 #命令行工具 #监控告警 #可视化


🏵 Sampler - Shell命令执行、可视化、告警

🍥 简介:
Sampler是一款命令行工具,专为执行Shell命令、数据可视化及事件告警设计。它通过简洁的YAML文件进行配置,支持用户定义复杂的任务流,实时监控系统或应用状态,并在满足特定条件时触发告警通知,从而实现自动化运维和高效问题排查。

🎈 【进入项目】


🗣 羊毛撸货线报 | 合作/投稿
🍭 #白板工具 #可视化编辑


🏵 Drawnix - 一体化白板协作平台

🍥 简介:
Drawnix 是一款免费开源的一体化白板工具,集成了思维导图、流程图和自由绘画等多种功能,适合团队在线协作、头脑风暴和内容创作。产品基于插件架构设计,支持不同UI框架集成和功能扩展。用户可插入图片、使用画笔、导出PNG/JSON、自动保存和撤销重做操作。支持无限画布缩放、移动端适配以及 mermaid 语法和 markdown 转换。Drawnix 简洁易用,灵活可扩展,适合多种可视化表达和知识管理场景。

🎈 【进入项目】


🗣 羊毛撸货线报 | 合作/投稿
🍭 #音乐创作 #可视化编程


🏵 Strudel Flow - 节奏编排可视工具

🍥 简介:
Strudel Flow 是一款基于 Strudel.cc 音频引擎开发的可视化鼓机与节奏序列器,前端采用 React Flow 实现节点式拖拽编排,界面美观易用。用户可通过拖拽连接乐器、合成器和音效节点,自由创建复杂节奏和音色链路,支持多种打击乐、合成器、效果器和时序控制模块。实时预览、全局播放控制、快捷键操作和分步编辑等功能让音乐创作流程高效直观,非常适合音乐制作及音频编程爱好者进行实验和创作。

🎈 【进入项目】


🗣 羊毛撸货线报 | 合作/投稿
🗣 每日羊毛线报 👈


🏵 HyperDX - 快速解决生产问题

🍥 简介:
HyperDX 是一个开源的可观测性平台,它基于 ClickHouse 和 OpenTelemetry,统一了会话回放、日志、指标、追踪和错误信息,帮助工程师快速定位生产环境问题。 它可以搜索和可视化 ClickHouse 集群上的日志和追踪信息(类似于 ClickHouse 的 Kibana)。支持schema无关,快速搜索和可视化,直观的全文搜索和属性搜索,以及实时日志追踪等功能。

🍭 #可观测性 #ClickHouse #APM


🎈 【进入项目】


🎯 关注频道 🤖 合作/投稿
🗣 每日羊毛线报 👈


🏵 Onlook - 可视化React编辑器

🍥 简介:
Onlook 是一款为设计师打造的开源可视化代码编辑器。它允许你使用 AI 在 Next.js + TailwindCSS 环境中,通过在浏览器 DOM 中直接编辑的方式,构建、样式化和编辑 React 应用。可以理解为一款"提示即构建"的工具,旨在提供实时代码设计体验,是 Bolt.new 等产品的开源替代方案。

🍭 #可视化编辑器 #React #AI辅助设计


🎈 【进入项目】


🎯 关注频道 🤖 合作/投稿
🗣 每日羊毛线报 👈


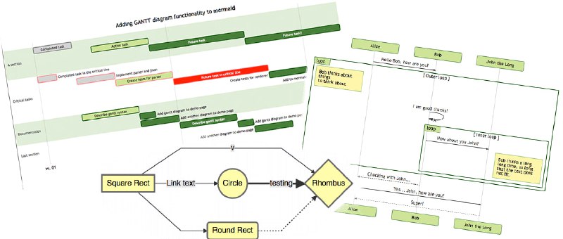
🏵 Mermaid - 文本生成图表工具

🍥 简介:
Mermaid 是一个基于 JavaScript 的图表绘制工具,它使用类似 Markdown 的文本语法来创建和动态修改图表,例如流程图和时序图。Mermaid 的目标是解决文档更新滞后于开发进度的问题,让开发者能够轻松创建和维护图表,即使是非程序员也能通过在线编辑器快速生成详细图表,从而提高生产力并方便团队协作。

🍭 #图表生成 #Markdown #可视化


🎈 【进入项目】


🎯 关注频道 🤖 合作/投稿
🗣 每日羊毛线报 👈


🏵 Erlang-RED - Erlang可视化编程

🍥 简介:
Erlang-RED 是一个受 Node-RED 启发的 Erlang 可视化低代码流程编程环境。它旨在用 Erlang 替代 Node-RED 的 NodeJS 后端,目标是为消息传递和并发设计的 Erlang 带来低代码可视化流程编程的优势。Erlang-RED 旨在结合低代码的简易性和 Erlang 的性能及并发性,便于开发者构建并发处理流程。

🍭 #Erlang #可视化编程


🎈 【进入项目】


🎯 关注频道 🤖 合作/投稿
🗣 每日羊毛线报 👈


🏵 Dify - 开源LLM应用开发平台

🍥 简介:
Dify 是一个开源的大语言模型(LLM)应用开发平台,旨在帮助开发者快速构建、部署和运营生产级的 AI 应用。它提供直观的可视化界面,集成了 AI 工作流编排 (Workflow)、检索增强生成 (RAG) 管道、智能体 (Agent) 构建、多模型支持(涵盖 GPT、Llama3 等)以及 LLMOps 监控等核心功能。Dify 支持从原型到生产的全流程开发,并提供 Backend-as-a-Service API,方便开发者将其集成到现有业务逻辑中。文档

🍭 #LLM应用开发 #可视化编排


🎈 【进入项目】


🎯 关注频道 🤖 合作/投稿
🗣 每日羊毛线报 👈


🏵 Docker 可视化面板系统 - 轻量 Docker 图形管理

🍥 简介:
这是一款专为中文环境设计的轻量化 Docker 可视化管理面板。它以容器方式运行,安装简便,资源占用极低(镜像约50M,内存约20M),尤其适合 Nas、盒子等低资源设备。该面板无需特权模式,对宿主机无侵入,安全可靠。提供完善的容器生命周期管理、文件在线浏览、网络配置、多种方式部署 Compose 应用以及基于模板的自定义镜像构建等功能,极大简化了 Docker 的使用和维护。

🍭 #Docker #可视化管理 #轻量级面板


🎈 【进入项目】


🎯 关注频道 🤖 合作/投稿
 
 
Back to Top