挖掘有趣 Github 的猫。


有事联系:https://t.me/qumaobot
🍭 #Markdown工具 #文档处理


🏵 Quarkdown - Markdown文档处理工具

🍥 简介:
Quarkdown是一款强大的Markdown文档处理工具,旨在简化文档编写和格式化。它支持使用函数和变量创建复杂内容,提供超越标准Markdown的灵活性和功能。用户可将项目轻松编译为可打印书籍或交互式演示文稿,提升文档处理效率和表现力。

🎈 【进入项目】


🗣 活动线报 | 掘金项目
🍭 #笔记应用 #Git同步 #Markdown编辑器 #数据隐私


🏵 GitJournal - Git同步笔记应用

🍥 简介:
GitJournal是一款基于Git的笔记应用,强调隐私与数据可移植性。所有笔记均采用标准Markdown格式,可包含YAML元数据,并存储于用户自选的Git仓库(如GitHub、GitLab或自定义服务)。此设计便于笔记自托管及通过Git平台同步管理。

🎈 【进入项目】


🗣 羊毛撸货线报 | 合作/投稿
🍭 #Markdown工具 #终端应用


🏵 Frogmouth - 终端Markdown浏览器

🍥 简介:
Frogmouth 是一款专为终端环境打造的 Markdown 浏览器,基于 Textual 框架开发,支持在 Linux、macOS 和 Windows 系统下运行。用户可以直接在终端中浏览本地或网络上的 .md 文件,拥有类似网页浏览器的导航、历史记录、书签和目录功能,极大提升了 Markdown 文档的阅读体验。Frogmouth 对 Python 3.8 及以上版本兼容,操作简洁直观,非常适合喜欢在命令行下高效处理文档的开发者和技术用户使用。

🎈 【进入项目】


🗣 羊毛撸货线报 | 合作/投稿
🍭 #Markdown编辑器 #跨平台工具


🏵 MarkFlowy - 轻量级智能Markdown编辑

🍥 简介:
MarkFlowy 是一款跨平台的现代化 Markdown 编辑器,主打轻快、智能与纯粹。软件基于 tauri 开发,体积小于10MB,兼容 Windows、macOS 和 Linux。内置 AI 助手,支持一键导出对话、文章翻译和摘要生成,并可集成 DeepSeek、ChatGPT 等大模型,提升写作效率。编辑器采用 remirror,支持源码和所见即所得多种模式,扩展性强。用户可自定义主题并分享,适合追求高效、智能和极致体验的 Markdown 用户。

🎈 【进入项目】


🗣 羊毛撸货线报 | 合作/投稿
🍭 #命令行工具 #Markdown阅读


🏵 Glow - 终端Markdown美观阅读

🍥 简介:
Glow 是一款专为命令行打造的 Markdown 文档阅读工具,支持在终端中高效、优雅地展示和浏览 Markdown 文件。它不仅能自动搜索本地目录和 Git 仓库下的文档,还支持从本地、远程或标准输入读取内容,提供丰富的样式和分页设置。Glow 集成了 TUI 图形界面和 CLI 命令行操作,兼容多平台安装,适用于开发者在本地或远程环境下快速查阅、阅读和美化各类 Markdown 文档。

🎈 【进入项目】


🗣 羊毛撸货线报 | 合作/投稿
🍭 #笔记应用 #Markdown编辑


🏵 Many Notes - 简洁高效的Markdown笔记

🍥 简介:
Many Notes 是一款专注于简洁体验的 Markdown 笔记管理网页应用,支持多用户和多保险库分组,便于用户灵活组织和管理笔记资料。文件既保存在数据库,也同步至本地文件系统,保证数据可控与易迁移。内置高级 Markdown 编辑器、实时协作、全文搜索、标签/链接/反向链接、自动保存、模板、PDF 导出、保险库导入导出等功能。支持 OAuth 登录和 PWA,适配多端,满足个人与团队的高效知识记录和管理需求。

🎈 【进入项目】


🗣 羊毛撸货线报 | 合作/投稿
🍭 #Markdown解析 #前端组件


🏵 Streamdown - 实时流式Markdown渲染

🍥 简介:
Streamdown 是专为 AI 实时流式内容设计的 Markdown 渲染组件,能直接替换 react-markdown 使用。它针对 AI 输出的不完整或未结束的 Markdown 片段做了专门优化,保证内容在流式传输下依然能正确高亮和排版。支持 GitHub 风格表格、任务列表、删除线、数学公式(KaTeX)、Mermaid 流程图和 Shiki 代码高亮。内置 rehype-harden 增强渲染安全性,性能上采用记忆化处理,适合各类 AI 聊天前端和流式内容展示场景。

🎈 【进入项目】


🗣 羊毛撸货线报 | 合作/投稿
🍭 #浏览器插件 #Markdown工具


🏵 cpdown - 一键网页内容转Markdown

🍥 简介:
cpdown 是一款高效的浏览器扩展,支持一键或快捷键将任意网页内容、YouTube 字幕快速转换为结构清晰的 Markdown 并复制到剪贴板。它内置 Defuddle 和 Mozilla Readability,可自动提取页面主干、去除多余元素,还可显示 token 数量,便于后续在大模型等场景使用。支持多种自定义选项,如输出格式、通知提示等,极大简化了内容整理和知识归档流程,适合开发者、内容创作者及知识管理用户日常使用。

🎈 【进入项目】


🗣 羊毛撸货线报 | 合作/投稿
🍭 #生产力工具 #Markdown笔记


🏵 Alexandrie - Markdown增强笔记应用

🍥 简介:
Alexandrie 是一款现代化的笔记管理应用,支持扩展型 Markdown 语法,专为高效记录、整理和检索笔记而设计。用户可以通过直观的界面进行分类、标签管理和快速搜索,同时支持将笔记导出为 PDF、Markdown 等多种格式,方便归档和分享。系统支持在多设备间同步访问,无论是学习还是工作都能满足专业级知识整理需求。Alexandrie 提供便捷的 Docker 部署方式,适合个人和团队协作场景。

🎈 【进入项目】


🗣 羊毛撸货线报 | 合作/投稿
🗣 每日羊毛线报 👈


🏵 Quarkdown - 超能力Markdown

🍥 简介:
Quarkdown 是一款基于 Markdown 的现代排版系统,旨在提供多功能性。它能将项目无缝编译成可用于印刷的书籍或交互式演示文稿。Quarkdown 通过强大的图灵完备 Markdown 扩展,确保你的想法自动转化为纸质或演示文稿形式。它让 Markdown 具备了超能力,能将想法变成演示文稿、文章和书籍。

🍭 #Markdown #排版 #演示文稿


🎈 【进入项目】


🎯 关注频道 🤖 合作/投稿
🗣 每日羊毛线报 👈


🏵 LLMFeeder - 网页转Markdown

🍥 简介:
LLMFeeder 是一款浏览器扩展,可以将网页内容转换为简洁的 Markdown 格式,并一键复制到剪贴板,方便为大型语言模型 (LLM) 提供上下文。它完全在客户端运行,无需后端支持,保证数据隐私和安全。采用 Readability 算法智能提取主要内容,提供视觉反馈,支持自定义配置和键盘快捷键。

🍭 #LLM #Markdown #浏览器扩展


🎈 【进入项目】


🎯 关注频道 🤖 合作/投稿
🗣 每日羊毛线报 👈


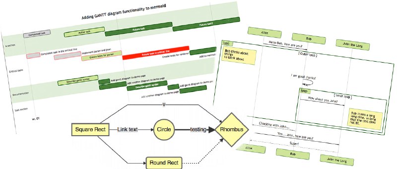
🏵 Mermaid - 文本生成图表工具

🍥 简介:
Mermaid 是一个基于 JavaScript 的图表绘制工具,它使用类似 Markdown 的文本语法来创建和动态修改图表,例如流程图和时序图。Mermaid 的目标是解决文档更新滞后于开发进度的问题,让开发者能够轻松创建和维护图表,即使是非程序员也能通过在线编辑器快速生成详细图表,从而提高生产力并方便团队协作。

🍭 #图表生成 #Markdown #可视化


🎈 【进入项目】


🎯 关注频道 🤖 合作/投稿
🗣 每日羊毛线报 👈


🏵 Cherry Markdown Editor - 功能丰富的 JS Markdown 编辑器

🍥 简介:
Cherry Markdown Editor 是一款基于 JavaScript 实现的 Markdown 编辑器,核心特性包括开箱即用、轻量简洁及高度可扩展性,支持在浏览器和 Node.js 服务端运行。它内置了对主流 Markdown 语法的全面支持(如流程图、公式、音视频、图表生成等),并提供多种编辑预览模式(如双栏同步滚动、纯预览)。该编辑器具备 HTML 粘贴转换、多光标编辑、导出 PDF/长图、智能浮动工具栏等实用功能。通过局部渲染优化性能,并内置安全过滤机制。其纯 JavaScript 实现使其易于集成和扩展,不强制依赖特定前端框架。

🍭 #Markdown编辑器 #JavaScript


🎈 【进入项目】


🎯 关注频道 🤖 合作/投稿
🗣 每日羊毛线报 👈


🏵 ​presenterm - 终端幻灯片工具

🍥 简介:
presenterm 是一款基于 Markdown 的终端幻灯片工具,允许用户通过简单的 Markdown 文件创建演示文稿,并直接在终端中运行。它支持图像、动画 GIF、代码高亮、Mermaid 图表、LaTeX 公式等多种功能,并提供了高度可定制的主题选项,包括颜色、布局和对齐方式。此外,presenterm 支持将演示文稿导出为 PDF 格式,并提供了自动重载功能,便于快速开发和调整。其独特的动态代码高亮和片段执行功能使其特别适合技术演示和教学场景。

🍭 #终端工具 #Markdown幻灯片


🎈 【进入项目】


🎯 关注频道 🤖 合作/投稿
#YankNote #Markdown #编辑器


🏵 #程序 | Yank Note - 可扩展的 Markdown 编辑器

🍥 简介:
使用 Monaco 内核,优化 Markdown 编辑体验,与 VSCode 有相同的编辑体验。支持版本控制,AI 补全,思维导图,文档加密,代码片段运行,集成终端,图表嵌入,HTML 小工具,Reveal.js,插件和宏替换等功能。它的数据以本地 Markdown 文件的形式保存,并尽可能地在 Markdown 的原始语法中实现扩展功能。它还支持用户编写自己的插件来扩展编辑器的功能。支持使用加密来保存私密文件,如账号,并且可以为每个文件单独设置密码。


🎈 【进入项目】


🫥 关注频道 🤖 合作/投稿
#开源 #Editormd #Markdown #在线编辑器


🎈 #工具 | Editor.md - 开源在线Markdown编辑器

🎯 简介:
Editor.md 是一款开源的、可嵌入的 Markdown 在线编辑器(组件),基于 CodeMirror、jQuery 和 Mark 构建。
被广泛地应用于论坛社区、API 文档、开发文档、帮助文档、Wiki、资讯文章等多种应用场景。


📍 【开源项目】【在线使用】


🫥 关注频道 🎯 投稿机器人
🎈 #工具 | Wikmd - 基于Markdown文件的个人wiki

🎯 简介:
wikmd 是一个基于文件的 wiki,旨在简化。这些文档完全用 Markdown 编写,使用 pandoc 将 Markdown 文件转换为 html5。
#wiki #wikmd #GitHub #markdown #开源

📍 【进入项目】


🫥 关注频道 ⛳️ 频道说明 🎯 投稿机器人
🎈 #工具 | 妙言 - Markdown 笔记本

🎯 简介:
轻灵的 Markdown 笔记本伴你写出妙言。
- 纯本地使用、安全、语法高亮、黑暗模式、源文件保存、国际化、演示模式、PPT 模式、单独编辑模式、文档自动排版、文档导出、内部跳转、图床、LaTeX、Mermaid、PlantUML、Markmap 脑图;
- 极简的设计风格,文件夹 + 文件列表 + 编辑器方式 3 列模式;
- 使用 Swift5 原生开发,相比 Web 套壳方式性能体验好;
- 很轻巧,纯编辑器输入体验,众多快捷键助你快人一步。
#妙言 #Markdown #笔记本 #开源 #miaoyan

📍 【下载使用】


🫥 关注频道 ⛳️ 频道说明 🎯 投稿机器人
 
 
Back to Top