挖掘有趣 Github 的猫。


有事联系:https://t.me/qumaobot
🗣 每日羊毛线报 👈


🏵 typed-ffmpeg - Python FFmpeg 封装库

🍥 简介:
typed-ffmpeg 是一个现代化的 Python FFmpeg 封装库,旨在提供更 Pythonic 和类型安全的 FFmpeg 使用体验。它支持复杂的滤镜,拥有详尽的类型提示和文档。该库无外部依赖,利用 Python 标准库构建,具备用户友好的接口,并提供滤镜图的 JSON 序列化、Graphviz 可视化等功能。

🍭 #FFmpeg #Python #多媒体处理


🎈 【进入项目】


🎯 关注频道 🤖 合作/投稿
🗣 每日羊毛线报 👈


🏵 Weather2Geo - 截图地理定位工具

🍥 简介:
Weather2Geo 是一款开源情报 (OSINT) 工具,利用截图中的天气小部件数据(时间、温度、天气状况)进行地理定位。它使用与 Windows 天气小部件相同的 API,查找满足特定天气条件的城市。适用于分析社交媒体截图,快速定位信息发布者的可能位置。

🍭 #OSINT #地理定位 #信息安全


🎈 【进入项目】


🎯 关注频道 🤖 合作/投稿
🗣 每日羊毛线报 👈


🏵 Google AI Edge Gallery - 本地AI模型体验平台

🍥 简介:
Google AI Edge Gallery 是一款实验性应用,旨在展示设备端 ML/GenAI 的用例,并允许用户在本地尝试和使用模型。它支持离线运行,用户可体验图像问答、Prompt Lab 和 AI 聊天等功能。该应用集成了 Hugging Face,方便模型发现和下载,并提供实时性能基准测试。

🍭 #设备端AI #生成式AI #模型体验


🎈 【进入项目】


🎯 关注频道 🤖 合作/投稿
🗣 每日羊毛线报 👈


🏵 Ubicloud - 开源云平台替代方案

🍥 简介:
Ubicloud 是一个开源云平台,旨在提供 AWS 等商业云的替代方案。它提供弹性计算、块存储(非复制)、防火墙、负载均衡、托管 Postgres 和 IAM 服务等 IaaS 功能。用户可以在裸金属服务器(如 Hetzner、Leaseweb)上自行部署,或使用其托管服务。旨在降低成本,让用户重新掌控基础设施。

🍭 #云计算 #开源 #IaaS


🎈 【进入项目】


🎯 关注频道 🤖 合作/投稿
🗣 每日羊毛线报 👈


🏵 Gemini Engineer - AI 驱动的编码助手

🍥 简介:
Gemini Engineer 是一款基于 Python 的交互式 AI 终端应用,利用 Google 的 Gemini API 和函数调用能力,充当软件工程助手。它能够进行智能代码分析和建议,读取、创建、编辑和管理文件,并提供实时 AI 响应和安全检查。该工具集成了 Rich 和 prompt_toolkit,提供美观且功能丰富的终端 UI。

🍭 #AI编码 #代码生成 #软件开发


🎈 【进入项目】


🎯 关注频道 🤖 合作/投稿
🗣 每日羊毛线报 👈


🏵 edamagit - VSCode Git 管理工具

🍥 简介:
edamagit 是一个受 Emacs Magit 启发的 VSCode Git 界面,旨在提供高效的键盘驱动型 Git 操作体验。它将 Git 命令映射到快捷键,例如,按下 b c 即可检出新分支。用户可以通过 VSCode 扩展管理器搜索 edamagit 进行安装。该扩展提供 Magit Status, Magit File Popup, Magit Dispatch 等命令,并提供帮助文档。

🍭 #Git #VSCode #版本控制


🎈 【进入项目】


🎯 关注频道 🤖 合作/投稿
magit_commit_demo.gif
25.3 MB
🗣 每日羊毛线报 👈


🏵 Chatterbox TTS - 开源文本转语音

🍥 简介:
Chatterbox TTS 是 Resemble AI 推出的首个生产级开源文本转语音模型,采用 MIT 许可。Chatterbox 在并排评估中表现优异,甚至优于 ElevenLabs 等领先的闭源系统。它支持情感夸张控制,使语音更具表现力,适用于表情包、视频、游戏和 AI 代理等多种应用场景。该模型具有零样本 TTS 能力,基于 0.5B Llama 主干,并经过 0.5M 小时清洗数据的训练。

🍭 #TTS #文本转语音 #开源模型


🎈 【进入项目】


🎯 关注频道 🤖 合作/投稿
🗣 每日羊毛线报 👈


🏵 Beyond-NanoGPT - 深度学习研究教程

🍥 简介:
Beyond-NanoGPT 是一个旨在弥合 nanoGPT 和研究级深度学习之间差距的教育性代码库。它提供了近 100 种前沿深度学习技术的最小化和注释实现,帮助初学者学习并开始自己的实验。涵盖了 LLM 的 KV 缓存和推测解码,视觉 Transformer 和 MLP-Mixer 等架构,以及 PPO、A3C 和 AlphaZero 等强化学习算法。代码注释详细解释了论文和生产代码中经常忽略的细节。

🍭 #深度学习 #LLM #代码教程


🎈 【进入项目】


🎯 关注频道 🤖 合作/投稿
🗣 每日羊毛线报 👈


🏵 Curie - AI驱动科研实验自动化

🍥 简介:
Curie 是一个 AI 代理框架,旨在实现自动化和严谨的科学实验。它自动化实验的整个流程,包括假设提出、实验设计、执行、结果分析和结论总结。Curie 注重实验的精确性、可靠性和可重复性,内置验证模块以确保实验的严谨性。该框架适用于机器学习研究、系统分析和科学发现等多个领域,旨在加速科研进程。

🍭 #AI代理 #自动化实验 #科研工具


🎈 【进入项目】


🎯 关注频道 🤖 合作/投稿
🗣 每日羊毛线报 👈


🏵 WeRSS - 微信公众号RSS订阅

🍥 简介:
WeRSS 是一个微信公众号订阅助手,通过抓取微信公众号内容并生成 RSS 订阅源,方便用户在 RSS 阅读器中集中阅读。它基于官方接口高效获取最新文章,提供 Web 管理界面,支持定时自动更新。项目采用 Python (FastAPI) 后端和 Vue 3 (Vite) 前端分离架构,默认使用 SQLite 数据库,并支持 MySQL。提供 Docker 镜像,可以快速部署运行。

🍭 #RSS订阅 #微信公众号 #Python


🎈 【进入项目】


🎯 关注频道 🤖 合作/投稿
🗣 每日羊毛线报 👈


🏵 Picser - 免费GitHub图床CDN

🍥 简介:
Picser 是一款免费的 GitHub 图床服务,利用 jsDelivr CDN 提供快速稳定的图片托管。它具有闪电般的加载速度、永久 URL(基于 Commit)、无限制使用等优点。Picser 支持多种图片格式上传,自动优化并提供多种 URL 类型,包括 CDN 永久链接和 GitHub 原始链接。此外,它还提供用户友好的界面、上传历史记录管理和公共 API,方便开发者集成和使用。

🍭 #图床 #CDN #GitHub


🎈 【进入项目】


🎯 关注频道 🤖 合作/投稿
🗣 每日羊毛线报 👈


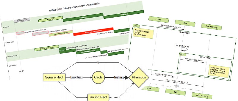
🏵 Mermaid - 文本生成图表工具

🍥 简介:
Mermaid 是一个基于 JavaScript 的图表绘制工具,它使用类似 Markdown 的文本语法来创建和动态修改图表,例如流程图和时序图。Mermaid 的目标是解决文档更新滞后于开发进度的问题,让开发者能够轻松创建和维护图表,即使是非程序员也能通过在线编辑器快速生成详细图表,从而提高生产力并方便团队协作。

🍭 #图表生成 #Markdown #可视化


🎈 【进入项目】


🎯 关注频道 🤖 合作/投稿
🗣 每日羊毛线报 👈


🏵 Defuddle - 网页内容提取器

🍥 简介:
Defuddle 是一款网页内容提取工具,旨在移除网页中不必要的元素,例如评论、侧边栏、页眉和页脚等,从而提取出主要内容,使其更易于阅读。Defuddle 的目标是输出干净且一致的 HTML 文档,更宽容地处理不确定元素,并提供对脚注、代码块等的一致输出。它还利用移动端样式来识别不必要元素,并提取更多元数据。

🍭 #网页内容提取 #HTML #内容清理


🎈 【进入项目】


🎯 关注频道 🤖 合作/投稿
🗣 每日羊毛线报 👈


🏵 Kotlin Language Server - VSCode Kotlin支持

🍥 简介:
Kotlin Language Server 为 Visual Studio Code 提供官方的 Kotlin 语言支持,并实现了 Kotlin 语言的语言服务器协议 (LSP)。该服务器基于 IntelliJ IDEA 和 IntelliJ IDEA Kotlin 插件实现,为 VS Code 用户提供代码补全、语法检查等功能。使用前请确保 Java 版本为 17 或更高,并安装最新 VSC 扩展。

🍭 #Kotlin #VSCode #语言服务器


🎈 【进入项目】


🎯 关注频道 🤖 合作/投稿
🗣 每日羊毛线报 👈


🏵 Hotspot - Linux性能分析GUI

🍥 简介:
Hotspot 是一款用于 Linux 性能分析的图形用户界面 (GUI)。该项目旨在提供一个独立的工具,用于可视化和分析性能数据,其目标是提供类似于 KCachegrind 的用户体验,但基于 Linux perf 数据。Hotspot 由 KDAB 研发,未来计划支持多种性能数据格式,扩展其分析能力。

🍭 #性能分析 #Linux #GUI


🎈 【进入项目】


🎯 关注频道 🤖 合作/投稿
🗣 每日羊毛线报 👈


🏵 CSV to HTML Table - CSV转HTML表格

🍥 简介:
CSV to HTML Table 是一个纯 JavaScript 实现的工具,能够将任意 CSV (逗号分隔值) 文件转换成可搜索、可过滤、美观的 HTML 表格。该工具无需后端支持,完全在浏览器端完成转换,方便用户快速将 CSV 数据以易于阅读和操作的方式呈现出来。

🍭 #CSV #HTML #数据展示


🎈 【进入项目】


🎯 关注频道 🤖 合作/投稿
🗣 每日羊毛线报 👈


🏵 GodAmp - Winamp跨平台复刻

🍥 简介:
GodAmp 是使用 Godot 引擎对 Winamp 2.9 进行的跨平台复刻项目。它实现了 Winamp 的基本音乐播放功能,包括播放、暂停、停止、上一首/下一首,以及播放列表管理(Shuffle、Repeat)。支持 MP3 格式音乐加载,并提供音量调节和均衡器功能。此外,GodAmp 还包含可视化效果,例如波形线和赛车方块,未来计划扩展为具有高度可定制性的播放器,保留经典互联网风格,并支持现代平台。

🍭 #Winamp #音乐播放器 #Godot


🎈 【进入项目】


🎯 关注频道 🤖 合作/投稿
🗣 每日羊毛线报 👈


🏵 mcp-agent - 构建高效AI代理

🍥 简介:
mcp-agent 是一个基于模型上下文协议 (MCP) 的轻量级框架,用于构建高效的 AI 代理。它实现了 Anthropic 提出的 MCP 和构建有效代理模式,并以可组合的方式将这些模式串联起来。该框架简化了 MCP 服务器连接的生命周期管理,并支持 OpenAI 的 Swarm 模式,实现模型无关的多代理编排。旨在帮助开发者以最简单的方式构建健壮的代理应用,并随着更多服务支持 MCP 而不断发展。

🍭 #AI代理 #MCP #模型上下文协议


🎈 【进入项目】


🎯 关注频道 🤖 合作/投稿
🗣 每日羊毛线报 👈


🏵 act - 本地运行GitHub Actions

🍥 简介:
act 允许你在本地运行 GitHub Actions,无需每次修改 workflow 文件或嵌入的 Actions 都提交/推送代码。它模拟 GitHub 提供的环境(环境变量、文件系统),提供快速反馈。此外,act 还能替代 Makefile,利用 .github/workflows/ 中的 Actions 作为本地任务运行器,避免重复定义任务。通过 Docker API 拉取或构建镜像,确定执行路径,并为每个 Action 运行容器。VS Code 扩展也支持直接管理和运行 act。

🍭 #GitHubActions #本地运行 #自动化测试


🎈 【进入项目】


🎯 关注频道 🤖 合作/投稿
🗣 每日羊毛线报 👈


🏵 Astra - JS转EXE编译器

🍥 简介:
Astra 是一款快速、可靠、易用的 JavaScript 到 EXE 编译器,目标是编译服务器(如 Express、Fastify)或 CLI 应用。与 pkg 或 nexe 等编译器不同,Astra 采用全新编译方法,生成的 EXE 文件体积较小(约 70-80MB,可使用 UPX 压缩至 30MB)。支持最新 Node.js 版本、ESM 模块,并利用 esbuild 保证编译速度。可自定义 EXE 元数据,提供良好的开发者体验。目前仅支持 Windows,macOS 和 Linux 版本正在开发中。

🍭 #JS编译器 #EXE #Node.js


🎈 【进入项目】


🎯 关注频道 🤖 合作/投稿
Back to Top