挖掘有趣 Github 的猫。


有事联系:https://t.me/qumaobot
🗣 每日羊毛线报 👈


🏵 Gemini Engineer - AI 驱动的编码助手

🍥 简介:
Gemini Engineer 是一款基于 Python 的交互式 AI 终端应用,利用 Google 的 Gemini API 和函数调用能力,充当软件工程助手。它能够进行智能代码分析和建议,读取、创建、编辑和管理文件,并提供实时 AI 响应和安全检查。该工具集成了 Rich 和 prompt_toolkit,提供美观且功能丰富的终端 UI。

🍭 #AI编码 #代码生成 #软件开发


🎈 【进入项目】


🎯 关注频道 🤖 合作/投稿
🗣 每日羊毛线报 👈


🏵 edamagit - VSCode Git 管理工具

🍥 简介:
edamagit 是一个受 Emacs Magit 启发的 VSCode Git 界面,旨在提供高效的键盘驱动型 Git 操作体验。它将 Git 命令映射到快捷键,例如,按下 b c 即可检出新分支。用户可以通过 VSCode 扩展管理器搜索 edamagit 进行安装。该扩展提供 Magit Status, Magit File Popup, Magit Dispatch 等命令,并提供帮助文档。

🍭 #Git #VSCode #版本控制


🎈 【进入项目】


🎯 关注频道 🤖 合作/投稿
magit_commit_demo.gif
25.3 MB
🗣 每日羊毛线报 👈


🏵 Chatterbox TTS - 开源文本转语音

🍥 简介:
Chatterbox TTS 是 Resemble AI 推出的首个生产级开源文本转语音模型,采用 MIT 许可。Chatterbox 在并排评估中表现优异,甚至优于 ElevenLabs 等领先的闭源系统。它支持情感夸张控制,使语音更具表现力,适用于表情包、视频、游戏和 AI 代理等多种应用场景。该模型具有零样本 TTS 能力,基于 0.5B Llama 主干,并经过 0.5M 小时清洗数据的训练。

🍭 #TTS #文本转语音 #开源模型


🎈 【进入项目】


🎯 关注频道 🤖 合作/投稿
🗣 每日羊毛线报 👈


🏵 Beyond-NanoGPT - 深度学习研究教程

🍥 简介:
Beyond-NanoGPT 是一个旨在弥合 nanoGPT 和研究级深度学习之间差距的教育性代码库。它提供了近 100 种前沿深度学习技术的最小化和注释实现,帮助初学者学习并开始自己的实验。涵盖了 LLM 的 KV 缓存和推测解码,视觉 Transformer 和 MLP-Mixer 等架构,以及 PPO、A3C 和 AlphaZero 等强化学习算法。代码注释详细解释了论文和生产代码中经常忽略的细节。

🍭 #深度学习 #LLM #代码教程


🎈 【进入项目】


🎯 关注频道 🤖 合作/投稿
🗣 每日羊毛线报 👈


🏵 Curie - AI驱动科研实验自动化

🍥 简介:
Curie 是一个 AI 代理框架,旨在实现自动化和严谨的科学实验。它自动化实验的整个流程,包括假设提出、实验设计、执行、结果分析和结论总结。Curie 注重实验的精确性、可靠性和可重复性,内置验证模块以确保实验的严谨性。该框架适用于机器学习研究、系统分析和科学发现等多个领域,旨在加速科研进程。

🍭 #AI代理 #自动化实验 #科研工具


🎈 【进入项目】


🎯 关注频道 🤖 合作/投稿
🗣 每日羊毛线报 👈


🏵 WeRSS - 微信公众号RSS订阅

🍥 简介:
WeRSS 是一个微信公众号订阅助手,通过抓取微信公众号内容并生成 RSS 订阅源,方便用户在 RSS 阅读器中集中阅读。它基于官方接口高效获取最新文章,提供 Web 管理界面,支持定时自动更新。项目采用 Python (FastAPI) 后端和 Vue 3 (Vite) 前端分离架构,默认使用 SQLite 数据库,并支持 MySQL。提供 Docker 镜像,可以快速部署运行。

🍭 #RSS订阅 #微信公众号 #Python


🎈 【进入项目】


🎯 关注频道 🤖 合作/投稿
🗣 每日羊毛线报 👈


🏵 Picser - 免费GitHub图床CDN

🍥 简介:
Picser 是一款免费的 GitHub 图床服务,利用 jsDelivr CDN 提供快速稳定的图片托管。它具有闪电般的加载速度、永久 URL(基于 Commit)、无限制使用等优点。Picser 支持多种图片格式上传,自动优化并提供多种 URL 类型,包括 CDN 永久链接和 GitHub 原始链接。此外,它还提供用户友好的界面、上传历史记录管理和公共 API,方便开发者集成和使用。

🍭 #图床 #CDN #GitHub


🎈 【进入项目】


🎯 关注频道 🤖 合作/投稿
🗣 每日羊毛线报 👈


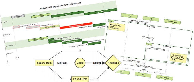
🏵 Mermaid - 文本生成图表工具

🍥 简介:
Mermaid 是一个基于 JavaScript 的图表绘制工具,它使用类似 Markdown 的文本语法来创建和动态修改图表,例如流程图和时序图。Mermaid 的目标是解决文档更新滞后于开发进度的问题,让开发者能够轻松创建和维护图表,即使是非程序员也能通过在线编辑器快速生成详细图表,从而提高生产力并方便团队协作。

🍭 #图表生成 #Markdown #可视化


🎈 【进入项目】


🎯 关注频道 🤖 合作/投稿
🗣 每日羊毛线报 👈


🏵 Defuddle - 网页内容提取器

🍥 简介:
Defuddle 是一款网页内容提取工具,旨在移除网页中不必要的元素,例如评论、侧边栏、页眉和页脚等,从而提取出主要内容,使其更易于阅读。Defuddle 的目标是输出干净且一致的 HTML 文档,更宽容地处理不确定元素,并提供对脚注、代码块等的一致输出。它还利用移动端样式来识别不必要元素,并提取更多元数据。

🍭 #网页内容提取 #HTML #内容清理


🎈 【进入项目】


🎯 关注频道 🤖 合作/投稿
🗣 每日羊毛线报 👈


🏵 Kotlin Language Server - VSCode Kotlin支持

🍥 简介:
Kotlin Language Server 为 Visual Studio Code 提供官方的 Kotlin 语言支持,并实现了 Kotlin 语言的语言服务器协议 (LSP)。该服务器基于 IntelliJ IDEA 和 IntelliJ IDEA Kotlin 插件实现,为 VS Code 用户提供代码补全、语法检查等功能。使用前请确保 Java 版本为 17 或更高,并安装最新 VSC 扩展。

🍭 #Kotlin #VSCode #语言服务器


🎈 【进入项目】


🎯 关注频道 🤖 合作/投稿
🗣 每日羊毛线报 👈


🏵 Hotspot - Linux性能分析GUI

🍥 简介:
Hotspot 是一款用于 Linux 性能分析的图形用户界面 (GUI)。该项目旨在提供一个独立的工具,用于可视化和分析性能数据,其目标是提供类似于 KCachegrind 的用户体验,但基于 Linux perf 数据。Hotspot 由 KDAB 研发,未来计划支持多种性能数据格式,扩展其分析能力。

🍭 #性能分析 #Linux #GUI


🎈 【进入项目】


🎯 关注频道 🤖 合作/投稿
🗣 每日羊毛线报 👈


🏵 CSV to HTML Table - CSV转HTML表格

🍥 简介:
CSV to HTML Table 是一个纯 JavaScript 实现的工具,能够将任意 CSV (逗号分隔值) 文件转换成可搜索、可过滤、美观的 HTML 表格。该工具无需后端支持,完全在浏览器端完成转换,方便用户快速将 CSV 数据以易于阅读和操作的方式呈现出来。

🍭 #CSV #HTML #数据展示


🎈 【进入项目】


🎯 关注频道 🤖 合作/投稿
🗣 每日羊毛线报 👈


🏵 GodAmp - Winamp跨平台复刻

🍥 简介:
GodAmp 是使用 Godot 引擎对 Winamp 2.9 进行的跨平台复刻项目。它实现了 Winamp 的基本音乐播放功能,包括播放、暂停、停止、上一首/下一首,以及播放列表管理(Shuffle、Repeat)。支持 MP3 格式音乐加载,并提供音量调节和均衡器功能。此外,GodAmp 还包含可视化效果,例如波形线和赛车方块,未来计划扩展为具有高度可定制性的播放器,保留经典互联网风格,并支持现代平台。

🍭 #Winamp #音乐播放器 #Godot


🎈 【进入项目】


🎯 关注频道 🤖 合作/投稿
🗣 每日羊毛线报 👈


🏵 mcp-agent - 构建高效AI代理

🍥 简介:
mcp-agent 是一个基于模型上下文协议 (MCP) 的轻量级框架,用于构建高效的 AI 代理。它实现了 Anthropic 提出的 MCP 和构建有效代理模式,并以可组合的方式将这些模式串联起来。该框架简化了 MCP 服务器连接的生命周期管理,并支持 OpenAI 的 Swarm 模式,实现模型无关的多代理编排。旨在帮助开发者以最简单的方式构建健壮的代理应用,并随着更多服务支持 MCP 而不断发展。

🍭 #AI代理 #MCP #模型上下文协议


🎈 【进入项目】


🎯 关注频道 🤖 合作/投稿
🗣 每日羊毛线报 👈


🏵 act - 本地运行GitHub Actions

🍥 简介:
act 允许你在本地运行 GitHub Actions,无需每次修改 workflow 文件或嵌入的 Actions 都提交/推送代码。它模拟 GitHub 提供的环境(环境变量、文件系统),提供快速反馈。此外,act 还能替代 Makefile,利用 .github/workflows/ 中的 Actions 作为本地任务运行器,避免重复定义任务。通过 Docker API 拉取或构建镜像,确定执行路径,并为每个 Action 运行容器。VS Code 扩展也支持直接管理和运行 act。

🍭 #GitHubActions #本地运行 #自动化测试


🎈 【进入项目】


🎯 关注频道 🤖 合作/投稿
🗣 每日羊毛线报 👈


🏵 Astra - JS转EXE编译器

🍥 简介:
Astra 是一款快速、可靠、易用的 JavaScript 到 EXE 编译器,目标是编译服务器(如 Express、Fastify)或 CLI 应用。与 pkg 或 nexe 等编译器不同,Astra 采用全新编译方法,生成的 EXE 文件体积较小(约 70-80MB,可使用 UPX 压缩至 30MB)。支持最新 Node.js 版本、ESM 模块,并利用 esbuild 保证编译速度。可自定义 EXE 元数据,提供良好的开发者体验。目前仅支持 Windows,macOS 和 Linux 版本正在开发中。

🍭 #JS编译器 #EXE #Node.js


🎈 【进入项目】


🎯 关注频道 🤖 合作/投稿
🗣 每日羊毛线报 👈


🏵 clawPDF - 虚拟网络打印机

🍥 简介:
clawPDF 是一款开源 Windows 虚拟网络打印机,功能媲美企业级解决方案。它支持生成 PDF、OCR 文本和图像,并提供 PDF/A、PDF/X 等多种文档格式。clawPDF 具备元数据处理、密码保护和 AES 加密等高级功能。它还提供脚本接口,方便自动化集成。支持网络打印,可在打印服务器上部署。兼容主流 Windows 操作系统,包括 x86/x64/ARM64 架构。

🍭 #虚拟打印 #PDF #OCR


🎈 【进入项目】


🎯 关注频道 🤖 合作/投稿
🗣 每日羊毛线报 👈


🏵 BrowserBee - AI浏览器助手

🍥 简介:
BrowserBee 是一款开源的 Chrome 浏览器扩展,利用自然语言控制浏览器。它结合了 LLM 的指令解析能力和 Playwright 的浏览器自动化功能,安全地与已登录网站交互,无需后端基础设施。支持 Anthropic、OpenAI、Gemini 和 Ollama 等主流 LLM 提供商。具备追踪 Token 使用量、记忆功能、用户审批机制等特性。可用于社交媒体管理、新闻摘要、个人助理、研究辅助、知识书签等多种场景。

🍭 #AI助手 #浏览器扩展 #自动化


🎈 【进入项目】


🎯 关注频道 🤖 合作/投稿
Media is too big
VIEW IN TELEGRAM
🗣 每日羊毛线报 👈


🏵 Buckaroo - Notebook数据表格UI

🍥 简介:
Buckaroo 是一款现代化的 Jupyter 数据表格工具,旨在加速常见的数据探索性分析任务。它提供了一个高性能、可排序、无限滚动的数据表格,并支持值格式化。除了核心表格功能外,Buckaroo 还集成了摘要统计、直方图、智能抽样、自动清理和低代码 UI 等额外特性。它与 Pandas、Polars、Jupyter 和 VSCode Notebooks 兼容,提供便捷的数据分析体验。

🍭 #数据分析 #Jupyter #数据表格


🎈 【进入项目】


🎯 关注频道 🤖 合作/投稿
🗣 每日羊毛线报 👈


🏵 Hacker News Reader - HN阅读器及待办事项

🍥 简介:
Hacker News Reader 是一个本地桌面应用,用于浏览 Hacker News,界面简洁现代。 使用 Rust 和 egui 构建。支持浏览热门、最新、Show HN、Ask HN、招聘和最佳等板块,以 Reddit 风格的线程格式查看评论,可自动折叠和调整字体大小。具备搜索过滤、自动加载、颜色编码、暗/亮模式、离线缓存、收藏等功能,并提供丰富的键盘快捷键操作。

🍭 #HackerNews #Rust #桌面应用


🎈 【进入项目】


🎯 关注频道 🤖 合作/投稿
Back to Top